Bodenbewegungen

Die Feststellung von großräumigen Bodenbewegungen und die dazugehörige Ursachenforschung sind wichtige Bestandteile der Arbeit eines geologischen Dienstes. Um betroffene Regionen ausfindig zu machen, müssen unterschiedliche Datenquellen zusammengeführt und analysiert werden. Die Fernerkundung, insbesondere die Radarinterferometrie, bietet eine hohe räumliche und zeitliche Abdeckung für die Überwachung von Bodenbewegungen. Um die räumlichen Lücken der radarinterferometrischen Daten in unbebauten Regionen zu füllen, werden Differenzenkarten aus digitalen Geländemodellen erstellt und ausgewertet. Eine bundesweite Übersicht zu Bodenbewegungen liefert der BodenBewegungsdienst Deutschland, der an der Bundesanstalt für Geowissenschaften und Rohstoffe angesiedelt ist. Eine europaweite Darstellung bietet der European Ground Motion Service.
Im Zuge der Digitalisierungsmaßnahme "Umwelt 4.0" soll im Cluster I "Nutzung digitaler Geländemodelle und Copernicus-Daten" in Kooperation mit der TU Darmstadt (Fachbereiche Ingenieurgeologie und Fernerkundung und Bildanalyse) am HLNUG die Nutzung der Copernicus-Daten der Höhenvermessung (Bodenbewegungsdaten, Sentinel-1) zur Verwendung in der ingenieurgeologischen Landesaufnahme und der Geogefahrenbearbeitung intensiviert werden. Das Projekt dient zur Zurverfügungstellung, Erweiterung und Modernisierung für interne Arbeitsabläufe in der Landesverwaltung wie auch zur öffentlichen Bereitstellung für externe (Öffentlichkeit, Universitäten, etc.) Nutzer. Dabei sollen vor allem entwickelte und abgeleitete Produkte und Informationen zu Setzungen/Hebungen und deren Bewertungen bereitgestellt werden. Die Projektleitung ist beim HLNUG in der Abteilung Geologie und Boden im Dezernat G2 – Geologische Belange der Landesplanung, Georisiken angesiedelt.
Ziele:
Die Nutzung von digitalen Geländemodellen unter Verwendung sogenannter “Differenzenpläne” bietet einen neuen Ansatz zur Ermittlung von großflächigen natürlichen und anthropogen beeinflussten Georisiken. Hierzu werden Laserscandaten des HLBG sowie Copernicus-Daten der Höhenvermessung (Bodenbewegungsdaten, Sentinel-1) über lange Zeiträume ausgewertet.
Die Datenbewertung hat u.a. das Ziel, die Auswirkungen von klimawandelbedingten Dürreperioden auf das Setzungsverhalten von entsprechend sensiblen Sedimentschichten zu bewerten. Durch sinkende Grundwasserstände und geringe Grundwasserneubildung während Trockenperioden können großflächige Setzungen auftreten, durch die Schadenereignisse an Gebäuden auftreten können. Parallel hierzu können Massenverlagerungen während Starkregenperioden ausgewertet werden. Zusammenhänge von Georisiken und Klimawandel können so identifiziert und nachverfolgt werden. Zu betonen ist, dass die geplante Maßnahme einen wichtigen Beitrag zur Digitalisierung von geologischen Daten zur ingenieurgeologischen Landesaufnahme und zur Abwehr von Georisiken insbesondere im Hinblick auf das veränderte Klimaverhalten darstellt und zudem vorhandene Verfahrensabläufe intern wie extern erleichtert bzw. erst ermöglicht.
Die bundesweiten Copernicus-Datensätze müssen für die Nutzung auf Landesebene aufbereitet und mit zusätzlichen Informationen hessischer Behörden und des HLNUG verschnitten werden. Dafür muss auch eine verstärkte Nutzung der digitalen Geländemodelle erfolgen, z.B. unter Nutzung sogenannter “Differenzenpläne”, d.h. Nachverfolgung von Geländeveränderungen über längere Zeiträume.
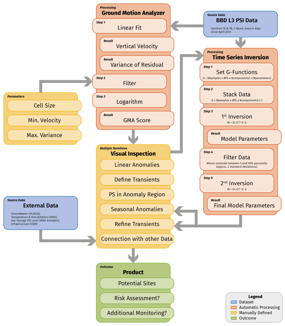
Eine gute Übersicht über die im Projekt verwendeten Daten und Prozessierungen liefert folgende Zusammenstellung hier.
Im Projekt sind folgende Partner beteiligt:
Das Projekt wird durch das Hessische Ministerium für Digitalisierung und Innovation gefördert.
Entwicklungen
Nachfolgend finden Sie einige Entwicklungen, die innerhalb des Projektes entstanden sind:
Datenbearbeitung
Zur Detektion von eher langsam ablaufenden, großräumigeren Bodenbewegungen werden zwei wesentliche Datensätze für das Bundesland Hessen ausgewertet. Zum einen sind dies Daten der Radarinterferometrie (InSAR), hauptsächlich beruhend auf frei zugänglichen Daten der Sentinel-Missionen des Copernicus-Raumfahrtprogramms der Europäischen Union. Zum anderen werden flugzeuggestützte Laserscanning-Daten (Airborne Laserscanning, ALS), verarbeitet als Digitales Geländemodell (DGM), verwendet, die von der Hessischen Verwaltung für Bodenmanagement und Geoinformation (HVBG) bereitgestellt werden.
Die InSAR-Daten wurden für eine flächenhafte Darstellung innerhalb eines Geoinformationssystems (GIS) aufbereitet. Die Persistent Scatterer Interferometry (PSI) stellt eine spezielle Anwendung von differenziellem InSAR dar, bei der Persistent Scatterer (PS) identifiziert und überwacht werden. Einzelne PS sind hierbei besonders gut erkennbare und dauerhaft auftretende Radarreflektoren auf der Erdoberfläche, beispielsweise Dachkanten, Schornsteine, Masten, aber auch Felsen oder Klippen. Für jeden dieser PS kann über den Beobachtungszeitraum die genaue räumliche Lage, und somit die Bewegung, gemessen werden. Zunächst wird lediglich die Bewegung in Blickrichtung der Satelliten gemessen (L2 Daten) und anschließend aus mehreren Beobachtungen in einem Punktgitter von 50x50 m in eine vertikale und eine Ost-West Bewegung umgerechnet (L3 Daten). Aufgrund der polaren Orbits der Satelliten, kann die Nord-Süd Bewegung leider nicht erfasst werden. Diese Daten stellen einen Punktdatensatz dar. Um diese hohe Anzahl an Punktdaten flächig gezielter auswerten zu können und Belange des Datenschutzes zu wahren, wurden Tests mit verschiedenen geostatistischen Methoden (Kriging-, Triangulated Irregular Network-, Inverse Distance Weighted-Verfahren) durchgeführt. Insbesondere die ungleiche Verteilung der PS im ländlichen und städtischen Raum und die daraus resultierenden Lücken sollten dadurch etwas abgeschwächt werden. Aufgrund nicht zufriedenstellender Ergebnisse wurde schließlich eine einfache Kacheldarstellung gewählt (siehe unten).
Da PSI-Daten der Beschränkung unterliegen, dass PS häufig nur in urbanen Gebieten detektiert werden können, werden zur Detektion von Bodenbewegungen zusätzlich digitale Geländemodelle (DGM) ausgewertet. Für das Bundesland Hessen liegen DGMs zweier Epochen vor. Die ersten Überfliegungen fanden von 2007 bis 2014 statt. In diesem Zeitraum wurde ganz Hessen mit Laserscannern beflogen. Die zweiten Überfliegungen fanden von 2015 bis 2021 statt. Aktuell wird das DGM der dritten Epoche erstellt.
Um aus den DGMs Bodenbewegungen ermitteln zu können, werden Differenzenkarten aus den verschiedenen Epochen durch Differenzenbildung berechnet. Da die Daten der ersten und zweiten Epoche jedoch auf unterschiedlichen Höhenbezugssystemen beruhen, musste vor der Differenzenbildung zuerst eine Anpassung des Höhenbezugssystems der ersten Epoche erfolgen. Die DGMs der älteren Epoche (2007-2014) beziehen sich auf das Höhenbezugssystem DHHN92, die DGMs der neuen Epoche (2015-2021) auf das DHHN2016. In Hessen liegen die Änderungen zwischen beiden Höhenbezugssystemen zwischen -6,6 und +3,5 cm. Nach erfolgter Korrektur können dann durch Subtraktion die Differenzenkarten erstellt werden. Auch nach der Korrektur der unterschiedlichen Höhenbezugssysteme fallen Bereiche in den Differenzenkarten auf, die nicht natürlichen Ursprungs sind. Diese Bereiche zeichnen sich durch sehr scharfe rechtwinklige Kanten oder großflächige Streifenmuster auf, die keinen Zusammenhang mit der Vegetation, Geologie oder Topographie haben. Ursachen für diese Abweichungen sind u.a.:
- Veränderte Punktdichte von der alten zur neuen Epoche
- Verarbeitungsalgorithmen und Klassifizierungssoftware (Ergebnisse können sich durch unterschiedliche Strategien und individuell gesetzte Parametrisierung unterscheiden)
- Höhenunterschiede an den Flugstreifen (kommen durch unterschiedliche Strategien der Ausgleichung und Streifenanpassung zustande).
Diese Abweichungen liegen im Toleranzbereich der Spezifikation des digitalen Geländemodells, müssen aber für die Zwecke innerhalb des Umwelt 4.0 Cluster I Projektes korrigiert werden. Zur Korrektur der systematischen Abweichungen werden Polygone erstellt, die diese Bereiche eingrenzen und es erfolgt eine manuelle Durchsicht der Daten. Auf diese Weise konnten für ganz Hessen 43 auffällige Bereiche identifiziert werden, in denen eine Auswertung der Differenzenkarten aufgrund dieser systematischen Abweichungen nur erschwert und mit großer Vorsicht stattfinden kann. Mit Bereitstellung der Daten der dritten Epoche verbindet sich die Hoffnung, dass diese systematischen Abweichungen deutlich verringert werden können.
Mit den aktuellen Datensätzen ist ein Verschnitt der Laserscanning- und der InSAR-Daten leider aufgrund von unterschiedlichen Messzeiträumen und der beschriebenen systematischen Abweichungen in den DGMs noch nicht möglich. Dies sollte jedoch nach Vorliegen der Laserscandaten der 3. Befliegungsepoche möglich sein. Die dafür notwendigen Bearbeitungsschritte wurden bereits implementiert und ein Konzept zum Datenverschnitt erstellt.
Kachelansicht
Es wurde ein Workflow zur flächenhaften Darstellung der PSI-Daten in vertikaler und Ost-West Richtung erarbeitet. Im ersten Schritt wurden die PS in einer Kachel anhand der Varianz ihrer durchschnittlichen linearen Bewegungsgeschwindigkeit im Beobachtungszeitraum gefiltert. Durch diese Filterung wird ein gleichmäßigeres Erscheinungsbild mit weniger Ausreißern erreicht. Innerhalb des GIS-Tools kann die Rastergröße der resultierenden Kacheldarstellung beliebig eingestellt werden. Als sinnvoll beurteilt wurde eine Rastergröße von 250 m. Die Kachelgröße von 250 m eignet sich als guter Kompromiss zwischen der detaillierten Punkt-Darstellung und der Wahrung des Datenschutzes.
Zeitscheiben
Unter Verwendung der Kachelansicht ist es auch möglich sich Zeitscheiben, also die zeitliche Entwicklung, darzustellen. Hier ein kleines Filmbeispiel, wie dies aussieht. Es kommen sehr deutlich die verschiedenen Senkungsgebiete im Rhein-Main-Gebiet zum Vorschein.
Hot-Spot-Detektion
Ausgehend von der Kacheldarstellung wurde ein automatisiertes Verfahren zur Bestimmung von Bodenbewegungs-Hot-Spots entwickelt. Für diese Identifikation der Bewegungsgebiete wurde ein GIS-Tool erstellt, der Ground Motion Analyser (GMA). Dieser verrechnet für jede Rasterzelle die Anzahl der PS, die eine Hebung/Setzung angeben und die Summe der Hebungen/Setzungen innerhalb der Rasterzelle. Dieser Wert wird anschließend logarithmiert und Werte mit einem score höher als -1 als Hotspots hervorgehoben.
Je mehr PS eine Hebung/Setzung anzeigen und je gravierender diese ist, desto höher ist der Wert der Zelle. Es können innerhalb des Tools beliebige Rasterweiten eingestellt werden. Für die hessenweite Auswertung wurde sich für eine Rastergröße von 500 m entschieden. So ist es in Zukunft möglich, bei jeder Datenaktualisierung eine automatische Auswertung von Bodenbewegungs-Hot-Spots ohne zeitaufwendige manuelle Datendurchsicht zu erlangen.
Arbeitsablauf
Zusammengefasst werden die Ausgangsdaten mit einem semi-automatischen Arbeitsablauf ausgewertet. Ausgehend von den PSI-Daten in vertikaler und E-W-Richtung wird ein Bodenbewegungsscore bestimmt, welcher auf der durchschnittlichen Geschwindigkeit und der Varianz beruht. Nach visueller Überprüfung werden Bodenbewegungsregionen für genauere Analysen mittels einer Zeitreihenanalyse zur Detektion von saisonalen Anomalien und Transienten ausgewählt. Der Inversionsprozess wird dabei mehrmals durchgeführt, um alle relevanten Transienten zu bestimmen. Die Ergebnisse sollen als Ausgangslage für Risikobetrachtungen dienen und um eventuelle zusätzliche Monitoringmaßnahmen bestimmter Regionen zu ergreifen.
Differenzenkarten
Differenzenkarten, berechnet aus den Digitalen Geländemodellen, sind zur Detektion von Bodenbewegungen geeignet, allerdings muss dabei eine Einschränkung beachtet werden. Um eine Bewegung detektieren zu können, sollte sie in etwa im Bereich von mehreren Zehner-Zentimetern oder darüber liegen. Ist dieses Kriterium erfüllt können kleinere, markantere Bewegungen wie Rutschungen oder Abbruchkanten im Datensatz erkannt werden. Auch Auswaschungen können in den Schummerungen sichtbar werden.
Die Messungenauigkeiten der ersten Epoche führen zu einer eingeschränkten Nutzbarkeit der aktuellen Differenzenkarten. Es hat sich jedoch gezeigt, dass viel Potential in den Differenzenkarten liegt. Die zukünftigen Messkampagnen werden aufgrund von technischen Neuerungen und gewonnener Erfahrung bei den Befliegungsfirmen eine höhere Genauigkeit aufweisen. Auf lange Sicht sollte es daher möglich sein, auch geringere Bodenbewegungen in den Differenzenkarten zu detektieren, sobald für eine ausreichende Zeitspanne Daten vorhanden sind. Besonders gut detektieren lassen sich bereits jetzt anthropogene Auffüllungen oder Abtragungen im Zusammenhang mit Steinbrüchen, Halden und Deponien. Diese liegen in den allermeisten Fällen bereits jetzt außerhalb des Fehlerbereichs von ± 30 cm. Vielfach sind hier in den Differenzenplänen, Beträge von mehreren Zehnermetern zu beobachten.
Zeitreihenanalysen
Neben der Visualisierung und der automatischen Detektion, ist auch die Ursachenforschung der beobachteten Bodenbewegungen für uns als geologischen Dienst wichtig. Um die zeitlichen Abfolgen der Bewegungen besser einordnen zu können werden Zeitreihenanalysen durchgeführt. Dabei werden die Daten in Green‘s Funktionen und Modellparameter zerlegt, wobei die Modellparameter aus den Messwerten berechnet werden. Hier ist ein ganz allgemeines Beispiel dargestellt, wie verschiedene Prozesse, sich in den Daten widerspiegeln, so z.B. eine Wasserentnahme, eine Verschiebung nach einem Erdbeben oder ein Antennenoffset.
Beispiele für bereits bearbeitete und ausgewertete Zeitreihenanalysen für das Stadtgebiet Frankfurt am Main und Crumstadt können den in der rechten Spalte aufgeführten Veröffentlichungen und Vorträgen/Postern eingesehen werden.
Datenauswertung
Aufbauend auf den aufbereiteten InSAR-Daten und DGM-Differenzenkarten werden alle auffälligen Bewegungsgebiete von Hessen nach einer möglichen Ursache für die Bodenbewegung klassifiziert und unter Einbeziehung zusätzlicher geologischer, hydrologischer, topografischer Daten etc. und anhand von Zeitreihenanalysen interpretiert (Rudolf et al. 2024). Ziel ist die Erstellung eines Bodenbewegungsatlas basierend auf Fernerkundungsdaten für das Bundesland Hessen als Ergänzung zu bereits vorhandenen Daten zu Bodenbewegungen.
In einer ersten Auswertung zeigten sich bereits weitere Einschränkungen in der Nutzbarkeit der Differenzenpläne. Zwei wesentliche Faktoren sind Artefakte aus der Datengenerierung und der große Einfluss von menschlicher Aktivität. Die Artefakte entstehen vor allem bei der Berechnung des digitalen Geländemodells aus den digitalen Oberflächenmodellen. Das Oberflächenmodell beinhaltet die Gesamtheit der Erdoberfläche inklusive der Vegetation und darauf befindlicher Strukturen. Bei der Berechnung des Geländemodells wird die Vegetation durch die unterschiedliche Streuung der Baumkronen und des Bodens erkannt und entfernt. Dies sorgt in stark bewaldeten Regionen zu leicht erhöhtem Rauschen und daher können Bodenbewegungen, die geringe Geschwindigkeiten auf kleiner Fläche aufweisen, nicht erkannt werden. Wasserflächen, Gebäude und Infrastruktur (z.B. Brücken) werden mithilfe zusätzlicher Kartendaten entfernt. Diese können allerdings je nach Befliegungszeitraum und ausführenden Dienstleistern, leichte Abweichungen beinhalten. Auch werden die entfernten Bereiche mittels Interpolation aufgefüllt was teilweise zu extremen Verzerrungen führen kann (z.B. blaue Bereiche im Differenzenplan in Abb. 8). Ein weiterer Faktor ist die weitverbreitete Bodenverlagerung durch menschliche Aktivität. Vor allem in der Nähe von Straßen, besonders im Bereich von Autobahnen, und in Steinbrüchen und Kiesgruben kommt es zu sehr starken oder großflächig auftretenden Bodenbewegungen im Rahmen der (Ab-)Bautätigkeit. Dies lässt sich allerdings durch Verschneiden der Differenzenpläne mit entsprechenden Kartendaten herausfiltern (z.B. Straßennetze, Gebäude). Extremwerte, wie sie beispielsweise durch Interpolation oder Abbautätigkeit entstehen, können mit einem einfachen Grenzwert entfernt werden.
Unter Berücksichtigung dieser Einschränkungen konnten nach aktuellem Stand, in ganz Hessen mehr als 21000 Bewegungen zwischen +10 und -10 m detektiert werden. Diese verteilen sich auf mehrere tausend Lokalitäten. Die meisten dieser Verdachtsfälle sind allerdings noch immer vorhandene Artefakte oder Baustellen die nicht ausreichend gefiltert wurden. Daher müssen die Filterkriterien weiter angepasst werden. Eine Vorauswertung von Bewegungsanomalien in Regionen bekannter Gefährdung ergab ca. 150 Verdachtsfälle, wovon einige bereits bekannt sind oder unmittelbar in der Nähe bekannter Vorfälle auftreten. Dies zeigt, dass der Workflow grundsätzlich dafür geeignet ist, kritische Bodenbewegungen automatisiert zu erkennen und für eine anschließende manuelle Inspektion aufzubereiten.

Beispiel einer Karte basierend auf visueller Klassifizierung mit deutlich erkennbaren Mustern z.B. im Nord-Westen auftretende Senkungen um die Ortschaft Großalmerode und der Neubau der Autobahn A44 im Süden.

Detektierte großräumige Reaktivierung bekannter Rutschungen am Rande des Borkener Sees im Schwalm-Eder-Kreis. Der See ist ein gefluteter Braunkohletagebau dessen südöstlicher Rand aufgrund teilweise untertägigen Abbaus, auch mehr als 20 Jahre nach der vollständigen Flutung, noch aktiver Bewegung unterliegt.
Ausblick
Innerhalb des Umwelt 4.0 Cluster I Projektes konnte für das Bundesland Hessen durch die Entwicklung einer automatisierten Detektion von Bodenbewegungs-Hot Spots ermöglicht werden, dass bei jeder Aktualisierung der PSI-Daten automatisch die Bodenbewegungsgebiete in Hessen ermittelt werden können. Mittels der Durchführung von Zeitreihenanalysen und dem Vergleich mit weiteren Daten können mögliche Ursachen für die beobachteten Bodenbewegungen abgeleitet werden. Darauf aufbauend findet eine Klassifizierung der Bodenbewegungen und die Erstellung eines Bodenbewegungsatlas für das Bundesland Hessen aufgrund von Fernerkundungsdaten statt. Durch den Verschnitt mit Laserscandaten kann der Anwendungsbereich von urbanen Räumen (viele Rückstrahler zur Nutzung der Radarinterferometrie) auf ländlichere Räume (wenige Rückstrahler) erweitert werden. Die Ergebnisse des Projektes sollen in Zukunft der Öffentlichkeit über den Geologie-Viewer des HLNUG zur Verfügung gestellt werden. Eine Bereitstellung und Implementierung der Daten für die Nutzung in Geo-Daten-Portalen Dritter (z.B. Kommunen in Hessen) ist denkbar.










